- Apri la voce di programma Impostazioni » Sistema » Utente.
- Aggiungi una nuova voce con +.
- Inserisci un nome utente.
- Inserisci la lingua predefinita (vedere Lingua utente).
- Inserisci un'azienda standard e un anno d'esercizio.
- Assegna un gruppo di autorizzazioni (diritti).
- Conferma con OK.
| Denominazione | Descrizione | Campo obbligatorio |
|---|---|---|
| Nome utente |
Inserisci il nome utente, servirà per il login. Quando il programma viene avviato, il nome utente di Windows viene letto e suggerito nella maschera di input. Se non è stata impostata alcuna password e il nome utente di Windows è identico a un nome utente registrato nel software, il programma viene avviato senza alcuna richiesta. |
X |
| Nome e cognome |
Inserisci il nome dell'utente. |
X |
| Password / Validità password |
Inserisci una password opzionale che viene richiesta all'avvio del programma. La validità della password viene utilizzata da ASA HOTEL per richiedere una nuova password se è scaduta. |
|
| Logo |
Il logo può essere utilizzato, ad esempio, in una lettera commerciale nella riga di riferimento ("Il nostro logo"). |
|
| Lingua |
Questa lingua viene utilizzata automaticamente all'avvio del programma. Sono disponibili diverse lingue a seconda della distribuzione. |
X |
| Interfaccia |
Seleziona il look & feel standard. (solo interfaccia swing). |
X |
| Azienda |
Si può selezionare un'azienda che viene utilizzata come predefinita per un utente all'avvio del programma. Per ulteriori informazioni su come selezionare un'azienda, vedere Selezione azienda. |
|
| Categorie messaggi |
In ASA si possono ricevere diversi messaggi. Poiché non tutti gli utenti devono/possono vedere tutte le categorie di messaggi (ad esempio, i messaggi tecnici), le categorie corrispondenti possono essere memorizzate qui. |
|
| Anno d'esercizio |
Inserisci un anno d'esercizio che viene utilizzato automaticamente all'avvio del programma. Se non ne specifichi uno, verrà utilizzato il primo anno d'esercizio selezionato. |
Sotto Area Web, puoi impostare se l'utente ha accesso anche alle interfacce web o se può solo aprire l'ASA localmente. Si ha anche una panoramica dei login dell'utente. Per l'accesso REST, è necessario concedere l'autorizzazione qui.
I diritti dell'utente sono ora definiti sotto i gruppi di autorizzazione. ASA fornisce gruppi di autorizzazione predefiniti, più adatti a ciascuna postazione.
Un gruppo di autorizzazione è composto da diversi diritti d'accesso. Se nessun gruppo predefinito soddisfa le autorizzazioni desiderate, puoi anche creare un proprio gruppo di autorizzazione e assegnarvi i vari diritti di accesso.
Gruppi di autorizzazione
ASA fornisce gruppi di autorizzazione predefiniti che potrebbero essere adatti ai rispettivi utenti. Questi sono statici e non possono essere personalizzati.
Un gruppo di autorizzazione è composto da diversi diritti d'accesso.
Se i gruppi di autorizzazione esistenti non sono sufficienti, puoi creare il tuo gruppo di autorizzazione e aggiungere o escludere i vari diritti di accesso.
Il modo migliore per farlo è duplicare un gruppo di autorizzazione che si avvicina di più a quello desiderato, in modo da avere già un buon modello da base:
Il segno di spunta a sinistra indica se il gruppo di autorizzazione è stato predefinito da ASA o se si tratta di un gruppo creato appositamente.
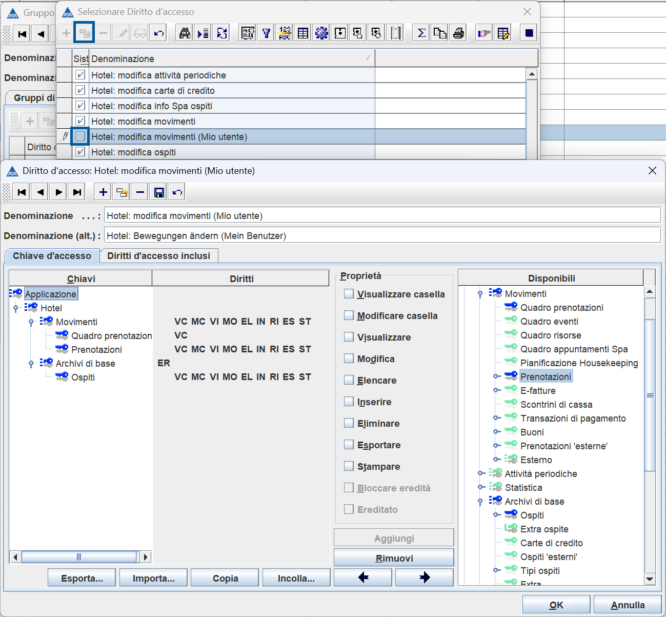
Diritti d'accesso
Ora puoi decidere se includere o escludere un diritto di accesso.
Ci sono anche varie aree:
Alcuni diritti d'accesso sono anche predefiniti in ASA. Questi sono riconoscibili dal segno di spunta all'estrema sinistra della riga e non possono essere modificati.
Modifica dei diritti d'accesso da parte dell'esperto ASA
La modifica dei diritti d'accesso può essere effettuata solo da esperti ASA e può avere conseguenze indesiderate che possono limitare fortemente l'utente. Ogni diritto d'accesso può entrare in vigore in diversi momenti, quindi bisogna lavorare con molta attenzione.
Per modificare un diritto d'accesso, è necessario crearne uno nuovo. Il modo migliore per farlo è duplicare un diritto esistente.
Il nome deve essere modificato in modo che non esistano voci identiche.
Qui è possibile modificare in modo specifico diversi diritti e personalizzare il diritto desiderato. Dopo aver effettuato un'impostazione qui, entra in ASA con le credenziali dell'utente desiderato e verifica se il diritto è stato elaborato correttamente.
Esempio: escludere l'eliminazione delle prenotazioni in "Diritti d'accesso inclusi".
Se non vuoi rendere possibile l'eliminazione di una prenotazione, dai all'utente questo diritto d'accesso. L'opzione Elimina non è spuntata, il che significa che questo utente non ha il diritto di eliminare:
Esempio: escludere l'eliminazione delle prenotazioni in "Diritti di accesso esclusi".
Se non vuoi rendere possibile l'eliminazione di una prenotazione, dai all'utente questo diritto di esclusione. Qui la voce Elimina è spuntata, il che significa che a questo utente è negato il diritto di eliminare:
Autorizzazioni
Puoi assegnare diverse autorizzazioni a ciascun gruppo di autorizzazione nella sezione Autorizzazioni.
Qui puoi impostare a quali dashboard ha accesso il gruppo di autorizzazione.
Anche gli accessi al DMS possono essere gestiti.
Gestione utenti e postazioni
Per trasferire facilmente le impostazioni dell'utente o della postazione con pochi clic al momento della creazione di un nuovo utente o di una nuova postazione, l'utente o la postazione possono essere duplicati in Servizio » Gestione utenti e postazioni. Tutte le impostazioni dell'utente originale vengono applicate e viene creata una nuova postazione o un nuovo utente.
Gestisci utenti/collaboratori
Puoi aggiungere un utente a ciascun collaboratore, come segue.
Che cos'è un collaboratore in ASA e perché ne hai bisogno? Puoi trovare maggiori informazioni QUI.
Commenti
0 commenti
Questo articolo è chiuso ai commenti.